# spring简介
# IOC:
如果一个类A 的功能实现需要借助于类B,那么就称类B是类A的依赖,如果在类A的内部去实例化类B,那么两者之间会出现较高的耦合,一旦类B出现了问题,类A也需要进行改造,如果这样的情况较多,每个类之间都有很多依赖,那么就会出现牵一发而动全身的情况,程序会极难维护,并且很容易出现问题。要解决这个问题,就要把A类对B类的控制权抽离出来,交给一个第三方去做,把控制权反转给第三方,就称作控制反转(IOC Inversion Of Control)。控制反转是一种思想,是能够解决问题的一种可能的结果,而依赖注入(Dependency Injection)就是其最典型的实现方法。由第三方(我们称作IOC容器)来控制依赖,把他通过构造函数、属性或者工厂模式等方法,注入到类A内,这样就极大程度的对类A和类B进行了解耦。
# AOP:
# 依赖注入
依赖注入(Dependency Injection)是IOC的最典型的实现方法
applicationContext.xml分模块引用
<import resource="applicationContext-xxx.xml"/>

- 属性 setter 注入
- 构造方法注入
xml配置

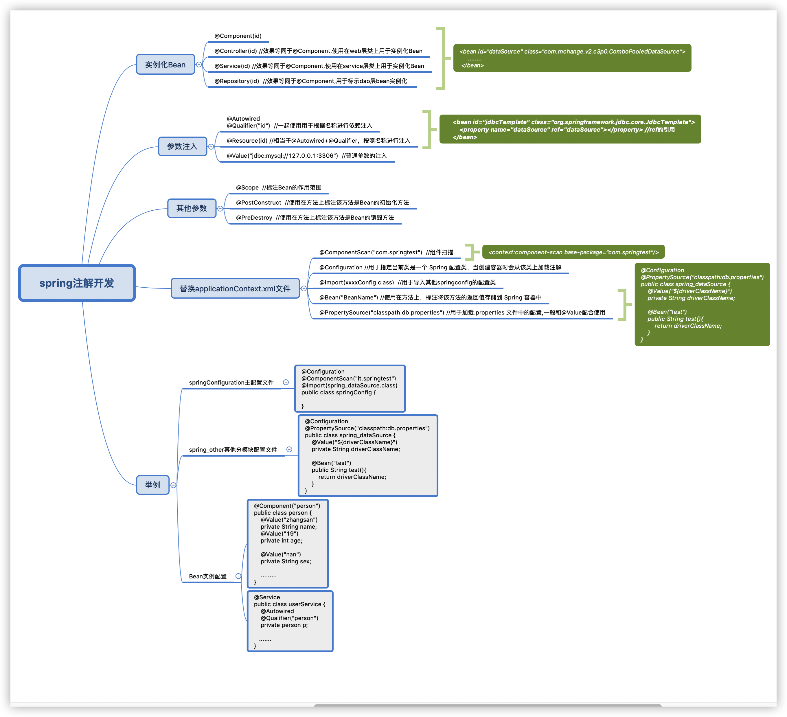
注解开发
