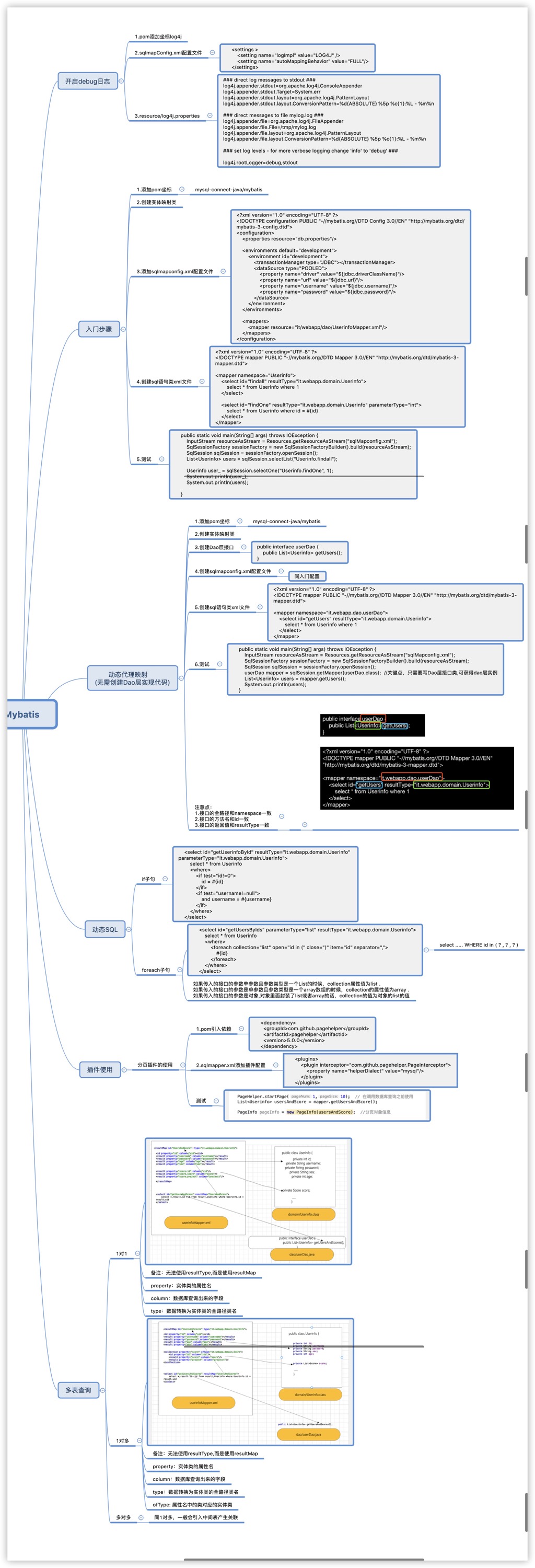
# Mybatis思维图

# 一、Mybatis入门
# 1.添加pom.xml坐标
<?xml version="1.0" encoding="UTF-8"?>
<project xmlns="http://maven.apache.org/POM/4.0.0"
xmlns:xsi="http://www.w3.org/2001/XMLSchema-instance"
xsi:schemaLocation="http://maven.apache.org/POM/4.0.0 http://maven.apache.org/xsd/maven-4.0.0.xsd">
<modelVersion>4.0.0</modelVersion>
<groupId>it.xyz</groupId>
<artifactId>mybatisDemo</artifactId>
<version>1.0-SNAPSHOT</version>
<dependencies>
<dependency>
<groupId>org.mybatis</groupId>
<artifactId>mybatis</artifactId>
<version>3.5.6</version>
</dependency>
<dependency>
<groupId>mysql</groupId>
<artifactId>mysql-connector-java</artifactId>
<version>8.0.11</version>
</dependency>
<dependency>
<groupId>junit</groupId>
<artifactId>junit</artifactId>
<version>4.12</version>
<scope>test</scope>
</dependency>
</dependencies>
</project>
# 2.编写实体类
package it.xyz.domain;
public class User {
private String User;
private String Host;
public String getUser() {
return User;
}
public void setUser(String user) {
User = user;
}
public String getHost() {
return Host;
}
public void setHost(String host) {
Host = host;
}
@Override
public String toString() {
final StringBuilder sb = new StringBuilder("User{");
sb.append("User='").append(User).append('\'');
sb.append(", Host='").append(Host).append('\'');
sb.append('}');
return sb.toString();
}
}
# 3.编写映射文件UserMapper.xml
<?xml version="1.0" encoding="UTF-8" ?>
<!DOCTYPE mapper
PUBLIC "-//mybatis.org//DTD Mapper 3.0//EN"
"http://mybatis.org/dtd/mybatis-3-mapper.dtd">
<!--
实体类的映射文件
namespace 指定接口的类全名
-->
<mapper namespace="UserMapper">
<!--
查询语句
id: 接口中方法的名字
resultType:返回的实体类的类型,类全名
-->
<select id="findAllUsers" resultType="it.xyz.domain.User">
select * from user
</select>
<select id="findOneUser" resultType="it.xyz.domain.User" parameterType="String">
select * from user where User=#{User} limit 1
</select>
</mapper>
# 4.编写核心文件SqlMapConfig.xml
<?xml version="1.0" encoding="UTF-8"?>
<!DOCTYPE configuration
PUBLIC "-//mybatis.org//DTD Config 3.0//EN"
"http://mybatis.org/dtd/mybatis-3-config.dtd">
<configuration>
<!--数据库环境配置-->
<environments default="mysql">
<environment id="mysql">
<transactionManager type="JDBC"></transactionManager>
<dataSource type="pooled">
<property name="driver" value="com.mysql.cj.jdbc.Driver"></property>
<property name="url" value="jdbc:mysql://localhost:3306/mysql?characterEncoding=utf8"></property>
<property name="username" value="root"></property>
<property name="password" value="123456"></property>
</dataSource>
</environment>
</environments>
<!--2. 加载映射文件-->
<mappers>
<mapper resource="it/xyz/domain/UserMapper.xml"></mapper>
</mappers>
</configuration>
# 5.测试
package it.xyz.ibatisTest;
import it.xyz.domain.User;
import org.apache.ibatis.io.Resources;
import org.apache.ibatis.session.SqlSession;
import org.apache.ibatis.session.SqlSessionFactory;
import org.apache.ibatis.session.SqlSessionFactoryBuilder;
import org.junit.Test;
import java.io.IOException;
import java.io.InputStream;
import java.util.List;
public class mybatisTest {
@Test
public void UserMapperTest() throws IOException {
//1.读取配置文件
InputStream in = Resources.getResourceAsStream("SqlMapConfig.xml");
//2.创建SqlSessionFactory工厂
SqlSessionFactory sqlSessionFactory = new SqlSessionFactoryBuilder().build(in);
//3.使用工厂生产SqlSession对象
SqlSession session = sqlSessionFactory.openSession();
//4.1 执行Sql语句
List<User> userlist = session.selectList("UserMapper.findAllUsers");
//5. 打印结果
for (User o : userlist) {
System.out.println(o);
}
System.out.println("***********");
//4.2
User user = session.selectOne("UserMapper.findOneUser", "root");
System.out.println(user);
//6.释放资源
session.close();
in.close();
}
}
# 6.调试/获取执行的sql语句
sqlmapConfig.xml:
<settings>
<!-- 打印查询语句 -->
<setting name="logImpl" value="STDOUT_LOGGING" />
</settings>
# 二、动态代理
简述:利用mybatis动态代理的机制,无需再自己写dao层代码,只需要写dao层的接口即可完成获取数据操作

# 1.要求
- 1.namespace的值为Dao层interface的类绝对路径
- 2.id 为dao层的接口方法名
- 3.参数和返回值需一致
- 4.测试代码
@Test
public void UserMapperTest3() throws IOException {
//1.读取配置文件
InputStream in = Resources.getResourceAsStream("SqlMapConfig.xml");
//2.创建SqlSessionFactory工厂
SqlSessionFactory sqlSessionFactory = new SqlSessionFactoryBuilder().build(in);
//3.使用工厂生产SqlSession对象
SqlSession session = sqlSessionFactory.openSession();
//4.1 执行Sql语句
UserInfoDao mapper = session.getMapper(UserInfoDao.class);
List<UserInfo> allUsers = mapper.findAllUsers();
System.out.println(allUsers);
//6.释放资源
session.close();
in.close();
}
# 三、动态sql映射
# if 条件使用
UserMapper.xml :
<select id="findAllUsers" resultType="it.xyz.domain.UserInfo" parameterType="it.xyz.domain.UserInfo">
select * from userinfo
<where>
<if test="username!=null">
and username = #{username}
</if>
<if test="password!=null">
and password=#{password}
</if>
<if test="age!=0">
and age=#{age}
</if>
<if test="sex!=null">
and sex=#{sex}
</if>
</where>
</select>
# foreache 使用
<select id="findById" resultType="it.xyz.domain.UserInfo" parameterType="list">
select * from userinfo
<where>
<foreach item="item" index="index" collection="list" open="id in (" separator="," close=")">
#{item}
</foreach>
</where>
</select>
# 四、分页助手使用
# 1.导入坐标
pom.xml:
<dependency>
<groupId>com.github.pagehelper</groupId>
<artifactId>pagehelper</artifactId>
<version>5.0.0</version>
</dependency>
# 2.配置sqlmapConfig.xml
加载插件,environments前插入
<plugins>
<plugin interceptor="com.github.pagehelper.PageInterceptor">
<!-- 设置数据库类型 Oracle,Mysql,MariaDB,SQLite,Hsqldb,PostgreSQL六种数据库-->
<property name="helperDialect" value="mysql"/>
</plugin>
</plugins>
# 3.加入分页代码位置
Page<Object> objects = PageHelper.startPage(1,1); //关键点,无需更改sql语句,直接使用即可
//执行数据语句的查询操作
UserInfoDao mapper = session.getMapper(UserInfoDao.class);
UserInfo userInfo = new UserInfo();
List<UserInfo> allUsers = mapper.findAllUsers(userInfo); //结果集会自动加入分页的limit内容
System.out.println(allUsers);
//查询出数据之后再调用才能获取到当前的分页相关的数据,否则无法获取
int pageNum = objects.getPageNum(); //当前页数
long total = objects.getTotal(); //总数量
int pageSize = objects.getPageSize(); //每页数量
# 五、多表查询
# 1对1模式
# 1.SQL语句
select *,userinfo.id userid from orders
inner join userinfo
on orders.uid = userinfo.id
# 2.实体类
package it.xyz.domain;
public class orders {
private int id;
private String order;
private int uid;
private UserInfo userinfo; //关键点
public UserInfo getUserinfo() {
return userinfo;
}
public void setUserinfo(UserInfo userinfo) {
this.userinfo = userinfo;
}
public int getId() {
return id;
}
public void setId(int id) {
this.id = id;
}
public String getOrder() {
return order;
}
public void setOrder(String order) {
this.order = order;
}
public int getUid() {
return uid;
}
public void setUid(int uid) {
this.uid = uid;
}
@Override
public String toString() {
final StringBuilder sb = new StringBuilder("orders{");
sb.append("id=").append(id);
sb.append(", order='").append(order).append('\'');
sb.append(", uid=").append(uid);
sb.append(", userinfo=").append(userinfo);
sb.append('}');
return sb.toString();
}
}
# 3.sqlmapxml文件
<?xml version="1.0" encoding="UTF-8" ?>
<!DOCTYPE mapper
PUBLIC "-//mybatis.org//DTD Mapper 3.0//EN"
"http://mybatis.org/dtd/mybatis-3-mapper.dtd">
<!--
实体类的映射文件
namespace 指定接口的类全名
-->
<mapper namespace="it.xyz.dao.ordersDao">
<!--
查询语句
id: 接口中方法的名字
resultType:返回的实体类的类型,类全名
-->
<resultMap id="orderMap" type="it.xyz.domain.orders">
<!--
type 返回的数据类型
id : 该resultMap的id标示
result: 数据查询的内容和实体类映射关系,column 表示数据库的字段名称,property表示实体类的属性名称
-->
<id column="id" property="id"></id>
<result column="order" property="order"></result>
<result column="uid" property="uid"></result>
<result column="userid" property="userinfo.id"></result>
<result column="username" property="userinfo.username"></result>
<result column="password" property="userinfo.password"></result>
<result column="age" property="userinfo.age"></result>
<result column="sex" property="userinfo.sex"></result>
</resultMap>
<select id="findOrders" resultMap="orderMap">
select *,userinfo.id userid from orders inner join userinfo on orders.uid = userinfo.id
</select>
</mapper>
# 4.接口方法:略
# 5.测试: 略
# 1对多模式
# SQLMAPXML文件
<?xml version="1.0" encoding="UTF-8" ?>
<!DOCTYPE mapper
PUBLIC "-//mybatis.org//DTD Mapper 3.0//EN"
"http://mybatis.org/dtd/mybatis-3-mapper.dtd">
<!--
实体类的映射文件
namespace 指定接口的类全名
-->
<mapper namespace="it.xyz.dao.UserInfoDao">
<!--
查询语句
id: 接口中方法的名字
resultType:返回的实体类的类型,类全名
-->
<resultMap id="UserinfoRoleMap" type="it.xyz.domain.UserInfo">
<id column="uid" property="id"></id>
<result column="username" property="username"></result>
<result column="password" property="password"></result>
<result column="age" property="age"></result>
<result column="sex" property="sex"></result>
<collection property="roles" ofType="it.xyz.domain.roles">
<!--
roles 表示的是UserInfo实体类的属性名
ofType 表示实体类的名称,与下面的字段进行映射
-->
<id column="rid" property="id"></id>
<result column="userid" property="userid"></result>
<result column="role" property="role"></result>
</collection>
</resultMap>
<select id="findUserAndRolesAll" resultMap="UserinfoRoleMap">
select *,roles.id rid,userinfo.id uid from userinfo left join roles on userinfo.id = roles.userid
</select>
</mapper>